How to list all available tables in PostgreSQL?
Checking the list of database tables is a common task that might be performed multiple times daily, and major database management systems provide built-in methods for this purpose.
PostgreSQL offers several methods that will illustrate using the SQL Shell (psql) command-line tool and dbForge Studio for PostgreSQL, an advanced PostgreSQL IDE that covers all aspects of database management.
Different ways to list tables in PostgreSQL
Continue reading to learn about:
- How to connect to a PostgreSQL database using psql
- How to list all tables using psql
- How to obtain detailed information about tables
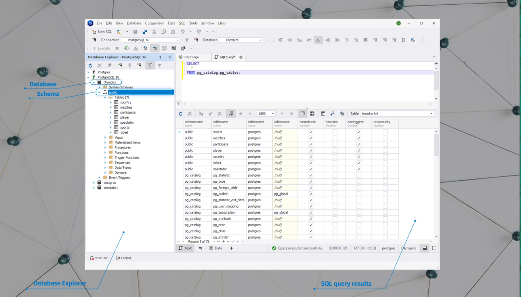
- How to list tables using the pg_catalog schema
- How to view and manage tables in PostgreSQL GUI tools
https://www.devart.com/dbforge/postgresql/studio/postgres-list-all-tables.html
