sprinngboot在线心理咨询系统、
下载地址:https://download.csdn.net/download/Gouzi99/23887654
项目介绍:
sprinngboot在线心理咨询系统、
系统说明:
项目引见
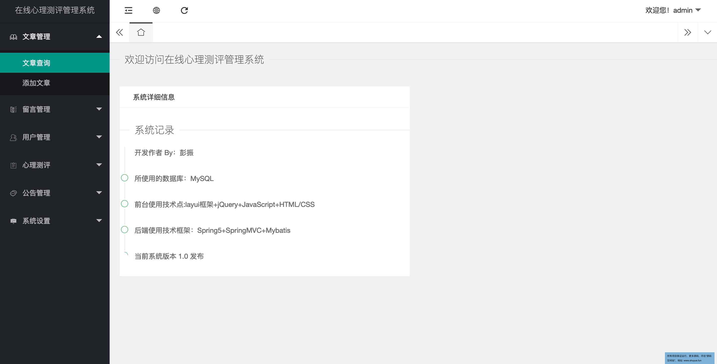
在线心理咨询系统,该项目分为前后台。
前台主要功用包括:首页、文章、心理评测、留言、公告等;用户登录系统后可在心理评测页面中止答题评分,系统会根据答题情况中止性格分析,包括内向、外向、外内混合等性格;
后台主要功用包括:
文章管理:文章查询、添加文章、编辑、删除等;
留言管理:留言列表的查看、回复、删除等;
用户管理:用户列表、查询、编辑、删除、重置密码等;
心理测评:测评标题查询、修正、删除;测评管理;
公告管理:公告查询、公告添加、查看、编辑、删除等;
系统设置:密码修正等;
环境需求
1.运转环境:最好是java jdk 1.8,我们在这个平台上运转的。其他版本理论上也可以。
2.IDE环境:IDEA,Eclipse,Myeclipse都可以。举荐IDEA;
3.tomcat环境:Tomcat 7.x,8.x,9.x版本均可
4.硬件环境:windows 7/8/10 1G内存以上;或者 Mac OS;
5.能否Maven项目: 是;查看源码目录中能否包含pom.xml;若包含,则为maven项目,否则为非maven项目
6.数据库:MySql 5.7版本;
技术栈
- 后端:SpringBoot
- 前端:Thymeleaf+html+layui
运用说明
- 运用Navicat或者其它工具,在mysql中创建对应称号的数据库,并导入项目的sql文件;
- 将项目中application.properties配置文件中的数据库配置改为自己的配置;
- 运用IDEA/Eclipse/MyEclipse导入项目,Eclipse/MyEclipse导入时,若为maven项目请选择maven;
若为maven项目,导入成功后请执行maven clean;maven install命令,配置tomcat,然后运转;
适用场景:
毕业论文、课程设计、公司项目参考
运行截图:







